Head Office | Site Master

Created 02 March 2026 • Updated 02 March 2026

Prefix Group

For smaller organisations, a single prefix group can cover the entire estate, while larger businesses may prefer to assign prefix groups by brand or concept. Prefix groups act as identifiers for different integrations and define the numeric or alphanumeric ranges used, such as voucher codes, loyalty cards, gift cards and more. These groups are assigned across the estate, with each level inheriting from the one above unless a specific range is deliberately overridden.

Navigate to Base Data → CLM Settings → Prefix Group

Adding Prefix Groups & Ranges

Follow these steps to add prefix groups:

  1. Click Add

  2. Enter the Group Name

  3. Click Add

  4. Select the Account type from the drop down

    The 'Account' is the integration identifier needed for this prefix group, for more information view the required section in the POS Integration Engine information
  5. Enter the Prefix value

    The prefix value is the starting numbers or letters and numbers that will be always used for this type of account
  6. Enter the Min and Max Lengths

    The minimum and maximum values define the number of digits the point of sale terminal expects in the full identifier, including the prefix. If the length is fixed, both the minimum and maximum values can be set to that exact number

  7. Click Save

  8. Continue adding as many prefix groups as required and then click Finish

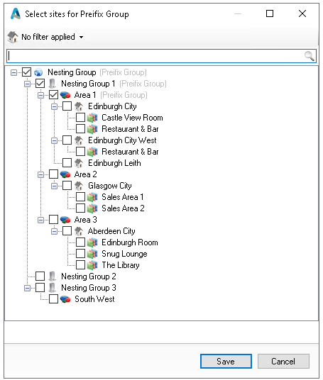
Assigning Estate Levels

Prefix groups can be assigned either within the group itself or across estate levels in the Base Data module. When a group is set at estate level, it is automatically inherited by all levels beneath it. If only one group is used, assigning it at the estate level ensures that everything below inherits it by default.

In this example the group has been assigned at the estate level and can be seen to be inherited through the rest of the estate structure

Follow theses steps to make assignment changes:

  1. Click Edit Locations

  2. Select the required Estate Levels for the group

  3. Click Save

Alternatively a prefix group can be selected in:

Base Data → Estate Structure → Estate Details or Company Details or Area Settings or Site Details or Sales Area Settings